理臣中国,来自福建泉州晋江,在美国SEC更新招股书,或很快在纳斯达克IPO上市



2023年1月12日,来自福建泉州晋江的福建省理臣管理咨询有限公司的最终控股公司Lichen China Limited (下称“理臣中国”) 再次在美国证监会(SEC)披露更新后的招股书,拟在美国纳斯达克上市,股票代码为LICN 。其于2021年8月12日在SEC秘密递表。之前,理臣中国曾先后四次在香港递交招股书,未能成功转而赴美国申请上市。
理臣中国,拟以每股4美元的价格发行450万股普通股,募资1800万美元。公司之前曾以同样的价格,计划发行625万股,是次调整后IPO募资规模约下调28%。
理臣中国招股书链接:
https://www.sec.gov/Archives/edgar/data/1876766/000121390023002450/ea171443-f1a6_lichenchina.htm

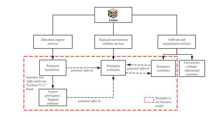
主要业务
理臣中国,作为中国领先的财税服务提供商,主要专注于提供 (i) 财务和税务解决方案服务;(ii) 教育支持服务;(iii) 以「理臣」品牌在中国提供的软件和维护服务。
公司在财税解决方案服务行业拥有逾18年的专业知识和经验,理臣中国在中国建立了作为专业服务的财税解决方案服务提供商的声誉。2012年至2021年,连续十年被中国企业联合会管理咨询委员会评为中国管理咨询服务机构50强之一。根据弗若斯特沙利文报告报告,理臣中国在 2019 年中国财税解决方案服务市场的市场份额约为 0.5%、排名第一,在2019年在中国教育支持服务市场的市场份额约为0.1%、排名第十。

理臣中国的合作机构,分布在中国11个省份(包括直辖市)和22个城市,作为主要从事教育服务的供应商,主要为企业家、高级管理人员以及财务和税务管理人员组织各种研讨会、讲座和培训课程。通过与这些合作机构的业务关系,公司一方面能够为他们提供教育支持服务,另一方面,通过利用他们的业务网络和地理覆盖范围,将公司的品牌名称和服务推广到他们组织的这些研讨会、讲座和课程的参与者。
股东架构
招股书显示,理臣中国的股票分为A类股票、B类股票,A类股票每股拥有1票投票权,B类股票每股拥有10票投票权。A类股票总股数1350万股,B类股票总股数900万股,全部股票合计2250万股。
在上市前的股东架构中,其控股股东为李亚先生,通过Silver Sky Investment Limited持有B类股票900万股,占B类股票的100%、占全部股票的40%,拥有86.96%的投票权; 
陈文娟 Chen Wenjuan,通过Sensation Investment Limited持有A类股票225万股,占A类股票的16.67%、占全部股票的10.0%;
Wu Yinong,通过China EC Investment (Hong Kong) Limited持有A类股票112.5万股,占A类股票的8.33%、占全部股票的5%;
施炜楠 Shi Weinan,通过Dong Chang Ventures Limited持有A类股票112.5万股,占A类股票的8.33%、占全部股票的5.0%;
Deng Suqin持有A类股票101.25万股,占A类股票的7.50%、占全部股票的4.5%;
Wei Chunyan持有A类股票101.25万股,占A类股票的7.50%、占全部股票的4.5%;
Chen Shengbi持有A类股票90万股,占A类股票的6.67%、占全部股票的4.0%;
Li Meizhen持有A类股票90万股,占A类股票的6.67%、占全部股票的4.0%;
Wang Hongyu持有A类股票90万股,占A类股票的6.67%、占全部股票的4.0%;
Wang Zhen持有A类股票90万股,占A类股票的6.67%、占全部股票的4.0%;
Wu Shishan持有A类股票90万股,占A类股票的6.67%、占全部股票的4.0%;
叶鹏 Ye Peng持有A类股票67.5万股,占A类股票的5.00%、占全部股票的3.0%。

公司架构
招股书显示,理臣中国的公司架构如下:
理臣中国,通过在香港的孙公司Legend Consulting Limited,全资控股境内的福建省理臣管理咨询有限公司,而福建省理臣管理咨询有限公司全资控股厦门市理臣教育服务有限公司 。

公司管理层
招股书显示,理臣中国的管理层如下:

李亚 Ya Li , Chief Executive Officer, Chairman of the Board and Director
 
Mr. Li has served as our Chairman since January 4, 2017, Chief Executive Officer and Director since January 19, 2018. Mr. Li has over 21 years of experience in accounting, education and finance. From September 2013 to September 2014, Mr. Li was the chairman and a member of the supervisory board of Peixin International Group N.V., a listed company on the Warsaw Stock Exchange in Poland (WSE stock code: PEX) and a member of the audit committee and remuneration committee of the said supervisory board. Mr. Li was the general manager of Jinjiang Xingminqi Financial Consulting Co., Ltd from January 2006 to September 2013. From April 2003 to December 2005, Mr. Li became the principal of Jinjiang Xingminqi Accounting Vocational Training School (“Jinjiang School”). Prior to establishing our Group in April 2004, Mr. Li was an assistant lecturer at Anhui University of Finance and Economics from February 1999 to June 2000. Mr. Li joined Jinjiang Jiu Shen Company Limited from July 2000 to December 2002 as the chief financial officer in charge of the development of financial strategies and maintaining of financial reports. Mr. Li obtained his bachelor’s degree of management, majoring in accountancy from a program jointly organized by China Central Radio and TV University (currently known as The Open University of China) and Beijing Technology and Business University in April 2010.
方志祥 Zhixiang Fang, Chief Financial Officer
 
Mr. Fang has over 24 years of experience in accounting and has served as our Chief Financial Officer since July 2018. From April 2021 to February 2022, Mr. Fang is the independent director of Mobile Internet (China) Holdings Limited. Prior to that, Mr. Fang has served as the deputy general manager of Lichen Zixun since 2013. Prior to joining our Group, Mr. Fang was the director of audit at Fujian Tianlun Group Company Limited from December 2008 to January 2011. Mr. Fang was a lecturer in the teaching division of Chizhou University from July 1995 to December 2008. Mr. Fang obtained his diploma in accounting from Anhui University of Technology (previously known as Anhui Commercial College), in June 1995. He later completed a part-time top-up course in accountancy at Hefei University of Technology in January 2008. In December 2009, Mr. Fang became a member of the Chinese Institute of Certified Public Accountants. In May 1999, Mr. Fang was qualified as a Medium Level Accountant in the PRC.
 
邓艺 Yi Deng, Director
 
Mr. Deng has been a member of our Group for over 15 years. He was appointed as a director on April 15, 2018. Since December 2013, Mr. Deng became a deputy general manager of Lichen Zixun. He is primarily responsible for overseeing the overall operations of our Group. 
Mr. Deng has been working at Huaqiao University as an instructor of postgraduate students since September 2018. In July 2017, Mr. Deng was awarded the Small and Medium Enterprises Management Consultancy Services Expert and Database Expert in the PRC. Mr. Deng also has abundant exposure to entrepreneurship training. In July 2009 and August 2014, Mr. Deng joined two entrepreneurship training courses organized by China Employment Training Technical Instruction Center and subsequently obtained relevant qualifications as an entrepreneurship instructor. Mr. Deng was also employed by Quanzhou Ocean Institute as a guest professor for two years in October 2013. 
In June 2016, Mr. Deng obtained a master’s degree in business management from Huaqiao University. He graduated from Anhui University Law School in 2009. Mr. Deng obtained his Junior College Education in law from Anhui Sanlian Career Technical College (currently known as Anhui Sanlian University) in 2003.
 
邓志煌 Zhihuang Deng, Independent Director Nominee and Chair of Compensation Committee
 
Mr. Deng has over 25 years of experience in legal practice in the PRC. He will serve as our independent director starting immediately upon the effectiveness of the registration statement of which this prospectus forms a part. Since June 2020, he has been appointed as the independent director and serving as the chairman of the remuneration committee and a member of each of the audit committee and nomination committee of Yik Wo International Holdings Ltd., a company listed on GEM of the Stock Exchange (stock code: 8659). He is responsible for, among other things, evaluating the performance of directors and senior management, monitoring the integrity of the company’s financial statements and annual reports and accounts, reviewing the company’s financial controls and risk management and internal control systems and making recommendations on any proposed changes to the board of directors to complement the company’s corporate strategy. In July 2019, Mr. Deng became a senior partner at Beijing Yingke (Fuzhou) Law Firm. Mr. Deng was a senior partner at Fujian Zhixinheng Law Firm from October 2005 to June 2019. Mr. Deng became a lawyer at Fujian Huawei Law Firm from April 2005 to October 2005. From April 1995 to March 2005, Mr. Deng was a prosecutor of Fujian Province Fuzhou City People’s Procuratorate.
 
Mr. Deng obtained his bachelor’s degree in law from Fujian Normal University in June 1992. After graduation, Mr. Deng became a lecturer at Fujian Mechanical and Electrical School (currently known as Fujian University of Technology) from August 1992 to April 1995.
公司业绩
招股书显示,在过去的2020年、2021年和2022年前六个月,理臣中国的营业收入分别为 3,066.7万、3,429.5万和1615.0万美元,相应的净利润分别为640.7万、846.2万和433.1万美元。


中介团队
理臣中国是次IPO的的中介团队主要有:万通证券为其独家承销商;TPS Thayer为其审计师;天元、Ortoli Rosenstadt LLP分别为其公司中国律师、公司美国律师;Hunter Fischer Taubman & Li, LLC为其承销商美国律师。
版权声明:所有瑞恩资本Ryanben Capital的原创文章,转载须联系授权,并在文首/文末注明来源、作者、微信ID,否则瑞恩将向其追究法律责任。部分文章推送时未能与原作者或公众号平台取得联系。若涉及版权问题,敬请原作者联系我们。
更多香港IPO上市资讯:www.ryanbencapital.com
相关阅读
理臣中国,来自福建泉州晋江,再次递交招股书,拟香港IPO上市
房地产违约潮,重组和财务顾问公司生意大增,积极扩充人手
香港 IPO中介机构排行榜 (过去两年:2021年&2022年)
2022年香港IPO市场:上市90家,募资1046亿,破发59%,退市64家
到顶部