这几个重要协议,是网络工程师加薪的秘密(一)


 点击上方 网络工程师俱乐部 选择 「设为星标」
一手资讯 及时查看

主笔/老杨   编辑/山城
这是网络工程师俱乐部的第581篇文章
晚上好,我是老杨。
老粉都知道,老杨是思科出身,也算个老CCIE了,后期才补学了华为的内容,算是两家都沾一点。
你想过,网络协议那么多,哪些才是必须要先学,且企业里是最重视的吗?
今天聊的这几个协议,主要就从思科、华为两家入手。
看看这俩厂家的的协议,哪些是企业项目用的最多的,你学起来也最有性价比的
今日文章阅读福利:《9年网工1v1答疑资格(3个)》
如果你对技术应用存疑,对网工行业有困惑,找不到提升方式,无缘升职加薪的话,这个机会很适合你。
添加老杨微信,备注“规划”,前5名粉丝,我会详细解答你们的问题。(记得把问题写详细,一次性发给我)

 前10名粉丝 免费获得答疑资格 
01
哪些思科协议的学习性价比最高?

01 OSPF
OSPF是一种基于链路状态的路由协议,也是专为 IP 开发的路由协议,直接运行在 IP 层上面,它从设计上保证了无路由环路。
作为目前主流的IGP协议,OSPF主要是为了解决RIP的三大问题而出现的,比如:收敛很慢、容易产生路由环路以及可延展性差等。
像教育,金融,运营商,企业、医疗等行业,不论组网模型是复杂还是简单,也无论设备数量和路由条目有多少,OSPF都能很好的满足对应的需求。
所以,在网络部署IGP协议的时候,很多网工都会优先考虑用OSPF组网。
推荐阅读:《 不懂OSPF,你就千万别点开这篇文章 》
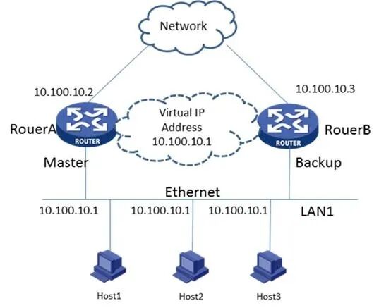
02 VRRP
VRRP 是一种容错协议,可提高网络可靠性。VRRP在Master下一跳故障时将业务从Master切换到Backup,提供持续可靠的通信服务。
它通过把几台路由设备联合组成一台虚拟的路由设备,将虚拟路由设备的IP地址作为用户的默认网关实现与外部网络通信。
比如说,当你使用的设备使用缺省网关与外部网络联系时,如果Gateway出现故障,那么你的设备将与外界失去联系,导致业务中断。
VRRP就是要让网络尽可能的不中断,通过配置虚拟设备的IP地址为缺省网关,实现缺省网关的备份。

03MPLS
MPLS并不是一种业务或者应用,它实际上是一种隧道技术。这种技术不仅支持多种高层协议与业务,而且在一定程度上可以保证信息传输的安全性。
MPLS比很多传统IP方式高效,这也是它这个技术被看中的原因。你可以简单理解为企业和分支同时建立多条具备负载均衡的链路就行了。
推荐阅读
《 MPLS(1)MPLS基础 》
《 MPLS(2)MPLS LDP 》
《 MPLS(3)MPLS VPN 》
《 MPLS(4)VPLS 》
《 MPLS(5)MPLS TE 》
《 MPLS(6)SR-TE 》
《 MPLS(7)SRv6 》
由于篇幅限制,本篇文章分上下两期,想看下期的小友们可以关注「网络工程师俱乐部」公众号,第一时间收到更新内容。
点击卡片 | 订阅网工一手情报
02
哪些华为协议的学习性价比最高?

01 VLAN
如果一个办公网络中电脑非常多,经常出现网络冲突怎么办?如何彻底的解决这样的问题?
企业网通用的网络类型为以太网,是一种基于CSMA/CD的共享通讯介质的数据网络通讯技术。
当主机数目较多时会导致冲突严重、广播泛滥、性能显著下降甚至造成网络不可用等问题。
通过交换机实现LAN互连虽然可以解决冲突严重的问题,但仍然不能隔离广播报文和提升网络质量。
在这种情况下出现了VLAN技术。
这种技术可以把一个LAN划分成多个逻辑的VLAN,每个VLAN是一个广播域,VLAN内的主机间通信就和在一个LAN内一样,而VLAN间则不能直接互通,这样,广播报文就被限制在一个VLAN内。

推荐阅读:《 实用!VLAN还可以私有?从原理到配置,全给你说明白 》
02 DHCP
DHCP的全拼是Dynamic Host Configuration Protocol,动态主机配置协议。
简单来说,DHCP是用来自动给客户端分配IP地址、子网掩码、网关地址和DNS服务器IP的,重点在“自动”俩字上。
当数以百台电脑,而且还有流动性的设备需要网络的时候,难道你真的一个个手动配吗?
虽然老杨接手过的大型项目里的确真的有甲方是愿意花大价钱一个个找人配,但大部分的甲方没这个壕气。

懒惰是人类的动力,于是才有了DHCP。同理,网络大到一定程度后,我们发明了RIP,OSPF,BGP等动态路由,让路由器自己去算去。
所以,在我眼里的DHCP功能主要就俩:一是降低网工的劳动强度,二是降低网工的技能要求。
03 BGP
BGP(Border Gateway Protocol)是指边界网关协议,它是运行在自制系统间的路由协议,主要作用交换域间路由协议。
可以说,它是互联网上一个核心的去中心化自治路由协议。它存在的目的就是去中心化,以达到各个网络自治。
BGP是EGP(外部网关协议)发展了20多年以后的最新成果,所以和IGP(内部网关协议)可以形成呼应和对比。
一些粉丝有和我吐槽过,说BGP不实用,自己项目里都用不上。讲真,大项目里用的概率还可以,只是你接触不到而已。
推荐阅读:《 如果大家都只用BGP协议,世界会变成怎么样?》

这篇文章先讲到的这几个技术点,都是你做项目比较经常会遇到的,能提高你的工作效率和项目理解力的技术。
如果你想系统学习,建议可以考虑从思科/华为认证的初级课程CCNA/HCIA开始学起。


我一直告诉我的粉丝,证书并不是为了考而考。
就像我多篇文章讲述的那样,你有明确的目的性,你想要系统学习某一技术,从技术角度出发,报班学习,再拿一个证书,是附加胜利品。
厂商认证本身,其实并不是企业看重的关键因素,他们更看中的是你是否真的有交付能力,有没有解决问题的思维,能顺顺利利把这活儿给干好。
面对客户不卑不亢,面对挑战永不退缩,面对错误勇于承认,面对未来勇往直前。
这些都不是厂商认证可以给你证明的,这都是需要你自己用行动去证明的。
但行动前,你的底气就是你的技术实力。
实力不够,我们就找一个最讨巧的办法,系统从0开始学习。
如果你真的想提升技术,学习解决问题的思维和能力,建议学习思科/华为认证的系列课程。
如果有兴趣,欢迎添加老杨微信,备注“考证”,开启技术学习的赛道,升职加薪等着你。

 前3名粉丝 拿下报班最低优惠价 
- 推荐阅读 -



到顶部