同步管理1000个设备的VLAN数据,这都行?



  编辑  | 山城
晚上好,我是老杨。
很多网工在工作中,经常会遇到企业网的交换机上需要保持VLAN信息同步的情况。
因为只有这样,才可以以保证所有交换机都能进行正确的数据转发。
小型企业网中,你可以直接登录到每台交换机上进行VLAN的配置和维护。

但大型企业网中,交换机很多,会有大量的VLAN信息需要配置和维护。如果仅靠你的手工操作,工作量很大,也不能保证配置的一致性……
怎么解决这个问题?是我今天想和你聊的内容。
今日文章阅读福利:《 高级网络技术 》
添加我为好友,发送暗号“高级技术”,这份华为最新教材精华版,直接送你。

 前30名粉丝 免费获得学习资料 
01
什么是VLAN?
VLAN,也就是虚拟局域网,是通过为子网提供数据链路连接来抽象出局域网的概念。
在企业网中,一个企业级交换机一般是24口或者是48口,连接这些接口的终端在物理上形成一个广播域。
广播域过大,就会导致大量的广播报文泛滥,减少了可利用的网络带宽,同时也减少了广播域的安全性。

这个时候,就可以在交换机上使用VLAN技术,划分出多个逻辑上的广播域。
各个广播域之间二层隔离,不同VLAN之间的终端不能二层访问。
一个或多个网络交换机,可支持多个独立的VLAN,从而创建子网的第2层数据链路,通常由一个或多个以太网交换机组成。
VLAN可以使网工可以轻松划分单个交换网络,以满足其系统的功能和安全要求,而无需运行新电缆或对其当前网络基础架构进行重大更改。
02
咋实现VLAN的集中管理?
我来教你
为了解决上述问题,可通过VCMP实现VLAN的集中管理。
这样,只需在一台交换机上进行创建、删除VLAN等操作,这些变更会自动通知到指定范围内的所有交换机,从而使这些交换机无需手工操作即可实现VLAN的创建、删除等动作的同步。
这样,就减少了在多台交换机上修改同一个数据的工作量,也保证了修改的一致性。
 01  什么是VCMP?
VCMP使用域来管理交换机,这个域就称为VCMP管理域。
通过角色定义来确定设备的属性,称为VCMP的角色,VCMP共定义了Server、Client、Transparent和Silent四种角色。
1. VCMP管理域
VCMP管理域由一组域名相同的交换机通过Trunk或Hybrid链路类型的接口互连构成。
同一域内的每台交换机都必须使用相同的域名,且一台交换机只能加入一个VCMP管理域,不同域的交换机间不能同步VLAN信息。
VCMP管理域确定了VCMP管理设备的范围,凡是加入域的交换机,均会受到域内的管理设备管理。域中只能有一台管理设备,但可以有多台被管理设备。
2. VCMP的角色
(1)Server
作为VCMP管理域的管理角色,负责将VLAN信息通过VCMP报文同步给同域的其它设备。
Server上创建、删除VLAN和修改VLAN名称、描述的信息会在全域内传播。
(2)Client
作为VCMP管理域的被管理角色,属于某特定VCMP管理域,根据Server发过来的VCMP报文将VLAN信息同步到本地。
Client上创建、删除VLAN和修改VLAN名称、描述的信息不会在域内传播,但会被Server发送的VLAN信息覆盖。
Transparent
作为透传角色,不受VCMP的管理行为影响,也不影响VCMP管理域中的其他设备。
Transparent直接转发VCMP报文(仅向Trunk或Hybrid类型链路转发)
Transparent上创建、删除VLAN和修改VLAN名称、描述的信息不受Server影响,也不会在域内传播。
这样可满足某些设备不希望受VCMP管理,但需要转发VCMP报文的需求。

Silent
部署在VCMP管理域的边缘,不受VCMP的管理行为影响,也不影响VCMP管理域中的其他设备,可用来隔离VCMP管理域。
Silent收到VCMP报文后直接丢弃,而不转发该报文。
Silent上创建、删除VLAN和修改VLAN名称、描述的信息不受Server影响,也不会在域内传播。
 02  VCMP到底怎么用?
随着企业网络规模的不断扩大,网络内交换机的数量越来越多,而这些交换机的VLAN配置需要同步,以保证正确的数据转发。
在这些交换机上进行重复创建、删除VLAN等操作,既浪费时间,也容易出错。
为此,可以在企业网中部署VCMP,并根据要管理的范围确定VCMP管理域,然后选择汇聚交换机或核心交换机作为VCMP的Server。
这样,只需在汇聚或核心交换机上创建、删除VLAN或修改VLAN的名称、描述,同域内的接入交换机会同步修改,进而实现VLAN的集中管理,降低配置和维护的工作量。
同时,如果VCMP管理域没有设置认证密码,插入一台空配置的交换机时,Server会通知其同步VLAN配置,实现即插即用。
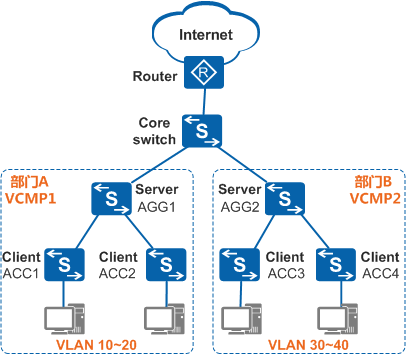
某企业有部门A和部门B两个部门,分别属于不同二层网络,各部门规模较大,需要配置和维护的VLAN信息很多。
为了方便VLAN的配置和维护,可在部门A和部门B内分别部署VCMP,管理域分别为VCMP1和VCMP2,并选择汇聚交换机AGG1作为VCMP1的Sever,接入交换机ACC1~ACC2作为VCMP1的Client,汇聚交换机AGG2作为VCMP2的Server,接入交换机ACC3~ACC4作为VCMP2的Client。
这样,网络管理员只需分别在AGG1和AGG2上创建、删除VLAN或修改VLAN的名称、描述,ACC1~ACC2和ACC3~ACC4会分别同步AGG1和AGG2上的VLAN信息,实现了VLAN的统一配置和管理。

某企业有部门A和部门B两个部门,分别属于不同二层网络,各部门规模较大,需要配置和维护的VLAN信息很多。
为了方便VLAN的配置和维护,可在部门A和部门B内分别部署VCMP,管理域分别为VCMP1和VCMP2,并选择汇聚交换机AGG1作为VCMP1的Sever,接入交换机ACC1~ACC2作为VCMP1的Client,汇聚交换机AGG2作为VCMP2的Server,接入交换机ACC3~ACC4作为VCMP2的Client。
这样,网络管理员只需分别在AGG1和AGG2上创建、删除VLAN或修改VLAN的名称、描述,ACC1~ACC2和ACC3~ACC4会分别同步AGG1和AGG2上的VLAN信息,实现了VLAN的统一配置和管理。
 03  教你配置VCMP,实现VLAN集中管理
1. 组网需求
某企业分支网络为二层网络,AGG为其汇聚交换机,ACC1~ACC3为接入交换机,其中ACC1用来接入外来访客。
企业分支规模越来越大,网络管理员需要在各交换机上配置和维护大量的VLAN信息,工作量大而且容易出错。
因此,管理员希望减少VLAN配置和维护的工作量,但外来访客接入分支网络的权限需要限制,管理员希望ACC1上的VLAN能独立配置和维护。
2. 配置思路
可在此企业分支网络中部署VCMP,将汇聚交换机AGG设置为Server,接入交换机ACC2~ACC3设置为Client,为使ACC1不受VCMP管理,将其设置为Silent。
这样,只需在AGG上修改VLAN信息,该信息将自动发送到企业分支网络中的ACC1~ACC3上。
ACC2~ACC3会自动同步AGG上的VLAN信息,而ACC1不受VCMP的影响,从而既减少了在多台交换机上修改同一个VLAN信息的工作量,也保证了ACC1的VLAN独立性。
同时,为免去手工设置链路类型的麻烦,配置通过LNP自动协商链路类型。

采用如下的思路配置VCMP:
(1)配置LNP,实现链路类型自动协商,简化用户配置。
(2)指定各设备的角色,以确定VCMP管理范围、管理与被管理对象。
(3)在角色为Server和Client的设备上分别配置VCMP相关参数,包括认证密码、设备ID等,以保证Server和Client间能安全通信和身份识别。
(4)使能VCMP,使VCMP功能生效。
3. 操作步骤
(1)配置通过LNP自动协商链路类型 
缺省情况下,全局和接口上的LNP处于使能状态,此时所有接口通过LNP自协商链路类型。
可以使用命令display lnp summary查看交换机全局和接口上是否使能链路类型自协商功能(分别关注显示信息的“Global LNP”和“link-type(C)”字段),并检查接口的链路类型(关注显示信息的“link-type(N)”字段):
如果全局或接口上没有使能链路类型自协商功能,可执行如下步骤进行配置:
# 全局使能链路类型自协商功能。ACC1、ACC2和ACC3的配置与AGG类似,不再赘述。
<HUAWEI> system-view
[HUAWEI] sysname AGG
[AGG] undo lnp disable 
# 接口下使能链路类型自协商功能。ACC1、ACC2和ACC3的配置与AGG类似,不再赘述。
[AGG] interface GigabitEthernet 0/0/1
[AGG-GigabitEthernet0/0/1] undo port negotiation disable
[AGG-GigabitEthernet0/0/1] port link-type negotiation-desirable
[AGG-GigabitEthernet0/0/1] quit
[AGG] interface GigabitEthernet 0/0/2
[AGG-GigabitEthernet0/0/2] undo port negotiation disable
[AGG-GigabitEthernet0/0/2] port link-type negotiation-desirable
[AGG-GigabitEthernet0/0/2] quit
[AGG] interface GigabitEthernet 0/0/3
[AGG-GigabitEthernet0/0/3] undo port negotiation disable
[AGG-GigabitEthernet0/0/3] port link-type negotiation-desirable
[AGG-GigabitEthernet0/0/3] quit 
如果全局和接口上已使能链路类型自协商功能,但交换机间连接接口的链路类型为Access,为保证VCMP正常运行,可以执行命令port link-type { trunk | hybrid }手工指定接口的链路类型。
(2)指定各设备的角色 
# 配置AGG的角色为Server。
[AGG] vcmp role server 
# 配置ACC1的角色为Silent。
[ACC1] vcmp role silent 
# 配置ACC2的角色为Client。
[ACC2] vcmp role client 
# 配置ACC3的角色为Client。
 [ACC3] vcmp role client
3. 在Server和Client上配置VCMP相关参数 
# 在AGG上配置VCMP管理域、设备ID和认证密码。
[AGG] vcmp domain vd1
[AGG] vcmp device-id server
[AGG] vcmp authentication sha2-256 password Hello 
# 在ACC2上配置VCMP管理域和认证密码。
[ACC2] vcmp domain vd1
[ACC2] vcmp authentication sha2-256 password Hello 
# 在ACC3上配置VCMP管理域和认证密码。
[ACC3] vcmp domain vd1
[ACC3] vcmp authentication sha2-256 password Hello 
4. 使能VCMP功能 
缺省情况下,接口上的VCMP功能已使能,无需再使能。但为避免VCMP报文影响PC终端,可在Client连接PC终端的接口上去使能VCMP功能。
[ACC2] interface GigabitEthernet 0/0/2
[ACC2-GigabitEthernet0/0/2] vcmp disable
[ACC2-GigabitEthernet0/0/2] quit [ACC3] interface GigabitEthernet 0/0/2
[ACC3-GigabitEthernet0/0/2] vcmp disable
[ACC3-GigabitEthernet0/0/2] quit 
5. 验证配置结果 
上述配置完成后,执行display vcmp status命令可以查看VCMP配置信息,包括VCMP管理域域名、设备角色、设备ID、配置序列号和域密码。
 文章来源 
本文素材整理自网络及知乎,由网络工程师俱乐部排版成文,转载请注明出处,侵删。

 网工界最有含金量的思科/华为认证,到底是啥?
拿下思科/华为认证之后,身为网工的你可以:
 跨越90%企业的招聘硬门槛
 增加70%就业机会
 拿下BAT全国TOP100大厂敲门砖
 体系化得到网络技术硬实力
 IE大佬年薪可达30w+
 如何了解+系统学习? 
 识别下方二维码加老杨为好友
 好友验证请备注“考证”
 获得1v1专属咨询+报班千元满减券

 前30名粉丝 免费获得老杨答疑机会 

到顶部