继续操作前请注册或者登录。

网络拓扑图怎么画最好?


行业前沿 |  技术干货  | 报告解读 | 职业发展
晚上好,我的网工朋友。
好久没和你们聊拓扑图了,群里总是不乏有人问,拓扑图怎么设计,怎么配置,或者让大佬看看自己做的这图有没有啥问题的……
画拓扑图的方式有很多,在线软件,Visio,PPT,都是方法。
问题是你要怎么从0到1,怎么样用拓扑图完美地把你的网络逻辑结构、思路呈现出来。
没经验的朋友真的不知道从哪里上手。
今天就给你来一篇绘制拓扑图详解,从一页白纸开始,教你怎么从0到1亲手绘制一张拓扑图。
今日文章阅读福利:《思科、华为、华三、锐捷等多厂商图标合集(PPT+Visio版本)》
既然都说到拓扑了,奉上精心整理的各大厂商图标,绝对能用上。添加好友,发送暗号“图标”,即可获取各大厂商的图标合集。

 前30名粉丝 免费获得资源 
PS:告诉大家一个好消息!平时觉得学习成本太高的小友们,这次思博双11大促来袭,对想考证的小友们是一个很好机会。
如果对考证感兴趣,何不在大促时期抓住这次的全年最低价活动?
提早预约10月24号晚8点的直播间,抓住这次为期三天的提前购福利!👇
01
什么是网络拓扑(Topology)?
 01  什么是网络拓扑(Topology)? 
网络拓扑是用于描述计算机网络环境(计算机、主机、网络设备等线路连接情况)的一种制图。一般将拓扑分为两类:
1) 物理拓扑
描述网络各节点的物理连接情况。
2) 逻辑拓扑
描述网络环境的逻辑结构(本文档主要探讨此种拓扑的绘制)。
在计算机网络领域,网络拓扑是一个非常重要的工具。
掌握专业的拓扑绘制技巧是从事数通工程的一个基本要求,一个专业的、规范的网络拓扑不仅仅能够清晰的、直观的呈现网络的逻辑结构,更有利于项目实施、运维管理、排错等等,也能够很好的呈现数通工程师的职业软技能。
数通工程要调得了设备排得了错写的了文档,更要画得一手文艺、骚气蓬勃的拓扑:

 02  网络拓扑的常见绘制工具 
1)Powerpoint
适合中小型网络拓扑绘制;小巧方便,扩展性强,实用性强
适合讲演及方案演示、实施方案、实施报告等交付材料,使用范围较广。
2)Visio
适合大型拓扑绘制;工业标准。功能强大、信息容量强大,便于打印、喷绘。
02
拓扑图案例分析
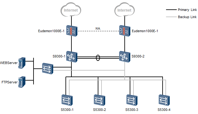
 01  Case1 

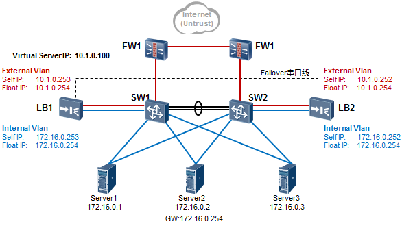
上图用于描绘一个F5负载均衡器的典型双臂组网场景。由于此处是为了描述F5双臂组网的实现机制,因此拓扑呈三层架构:防火墙、核心层的交换机与F5、服务器。
同时用红色、蓝色线条及标注文字区分F5上对内及对外的VLAN,拓扑中只标注相关的信息元素,简洁明了。
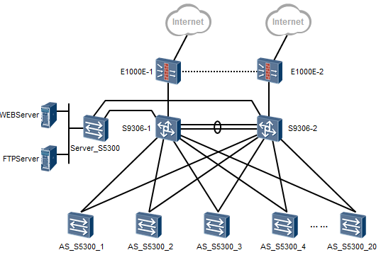
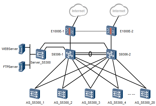
 02  Case2 

同样是典型的分层结构,只不过线条更多是直线,层次感较好。
 03  Case3 

 04  Case4 

两个站点的网络通过两台路由器互联。
03
拓扑图绘制步骤
以下是在PPT上绘制拓扑的大体步骤,当然,这只是个参考或建议:
1. 首先在纸上画个草稿,熟练之后,做到拓扑在心中
2. 通过辅助手段描绘拓扑框架,利用好线条和框架色块(可根据业务逻辑进行区块的划分)
3. 放置设备图标
4. 标记信息元素、添加文字标注
5. 完成整体绘制
下面看一个例子:

这是一个典型的三层结构的网络,拓扑的大体框架还是非常好分辨的。
 01  绘制拓扑框架 

首先用辅助线条描绘出网络的大体框架,这个框架出来了,网络结构也就清晰了。
 02  绘制主要线缆 

在框架的基础之上,绘制主要的连接线缆。
 03  去除辅助线 

在上面的绘制过程中,为了保证线条绘制的精确性和对成型,使用了一些辅助线条,在这一步中由于主题线条已经绘制好了,因此可以将辅助线条删除。
 04  放置设备图标 

将设备图标放置到拓扑中,可做适当调整。保持设备图标的对齐和分布。
在绘制的时候其实有许多技巧可以提高拓扑的绘制效率。
例如灵活使用PPT的图标平移,灵活使用PPT的图标分布及对齐功能等。
 05  填充其他节点及元素 

填充其他图标及信息元素,主体拓扑出来后,这一步实际上就变得非常轻松了。
 06  填充信息标注元素 

填充信息标注,例如设备名称,线缆类型等等。如果要求严格,可以再添加图例标注等信息。
以上所谓步骤,只是提供一个拓扑绘制的大致思路,并非所有的拓扑都需要照搬照抄上述步骤来绘制,有些拓扑异常复杂,更非简单几步就能完成。
根据物理网络环境,结合客户业务逻辑结构,最终落地成逻辑的网络拓扑图,其实体现的是工程师对客户网络环境、网络需求、网络协议等的综合理解。
04
拓扑图绘制要点
 01  绘制规范摘要 
● 准确呈现网络逻辑结构
● 网络层次分明易读,设备使用情况及互联情况清晰
● 网络关键节点信息完善、准确
● 重点突出,节点元素可适当取舍
● 图例注释完善,拓扑格式统一
● 符合工业规范(如果是工程制图)
 02  绘制注意事项 
● 先构图、再框架、接着设备和标示

在绘制规模较大的网络拓扑之前,先把网络结构理解一下,再结合业务逻辑考虑如何来构图,这是非常重要的。
如果前期构图弄的好,拓扑画出来会非常专业和高效。

● 图标大小、标示位置要合理

在绘制的时候,图标的大小及摆放位置是非常需要注意的,如果没有细致的控制,拓扑出来的感觉就会凌乱和不专业。

拓扑呈现完整、格式统一、布局整洁不凌乱。

● 拓扑元素要规范
最好使用同一的图标库,例如华为的网络图标库,就统一用华为图标。

 03  PPT操作技巧 
1、快捷键
✦ Ctrl按住不放,拖动图标进行复制
✦ Ctrl+Shift按住不放,拖动图标进行平移复制
✦ Ctrl+Shift+Alt按住不放,拖动图标手柄进行以中心为基准的等比放大
2、图形相关
✦ 层叠;快速移动;中心点为轴心等比放大
✦ 自由图形
✦ 自动对齐、排列
3、线条相关
自由曲线
… …
自由图形:

怎么样,听到这,是不是悟了?
画拓扑其实就是这么简单,整个小作业给你们,不熟悉的朋友可以照着下面的图练习一番啊。

 文章声明 
本文素材整理自华为运营商客户服务中心,由网络工程师俱乐部排版成文,转载请注明出处,侵删。
 策划制作 
策划:山城    丨   监制:一为
编辑:山城    丨   封面图来源:Pexels及网络,侵删
熟悉老杨的小伙伴都知道,只要有空,我答疑都是免费的,不收任何粉丝的红包。
但是,为了筛选出一批真正想跟老杨学习网络的粉丝小友,给你提供一个干净高效的网络圈子,真正回归技术交流;由资深网工老杨带头发起网工圈子[网络工程师俱乐部]知识星球,面向ICT行业技术从业者们。
与1000+网工一起分享技术、经验、资源。星球内有海量项目案例分享、大佬实战经验分享、1v1有问必答、网工岗位内推、还有N多实用工具和资料干货,囊括了各种技术知识点,行业数据分析报告等等。
如果你对网络感兴趣,或者正在学习网络,欢迎加入我的网工高质量交流圈。
 如何加入知识星球?
 知识星球定价:原价299元/年,限时福利价99元/年
 识别下方二维码加老杨为好友
 好友验证请备注“知识星球”
 加入前记得找老杨领取200元星球优惠券(数量有限)


到顶部