DBeaver:数据库管理的新篇章


一、引言
在今天的信息时代,数据库已经成为了每一个开发者和企业都不可或缺的工具。无论是存储用户信息、产品数据还是分析运营情况,数据库都扮演着关键角色。如何更加高效地管理和利用数据库是每一个开发者都关注的问题,这时一个优秀的数据库管理工具就显得至关重要。
DBeaver就是这样一个功能强大的开源数据库管理工具。接下来,我将从其特性、使用方法、适用场景等方面为大家详细介绍。

二、DBeaver概述
DBeaver是一个通用的数据库管理工具,支持多种流行数据库,如MySQL、PostgreSQL、Oracle等。它拥有直观的用户界面和丰富的功能,无论是新手还是资深开发者都可以便捷地使用。
三、DBeaver主要特性
跨平台支持:支持Windows、Linux、Mac等操作系统。
多数据库支持:支持多达70多种数据库,几乎涵盖了所有主流数据库。
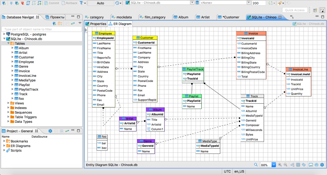
可视化界面:通过图形界面,可以直观地查看和编辑数据库结构、执行SQL查询等。
插件扩展:有着丰富的插件库,可以根据需求定制功能。
开源自由:完全开源,任何人都可以自由使用和贡献。

四、DBeaver的使用场景
数据分析:通过可视化界面,可以方便地进行数据查询和分析。
数据库维护:用于日常的数据库维护和管理任务,如备份、恢复、优化等。
开发支持:为开发者提供便捷的数据操作和调试工具。
五、开始使用DBeaver
安装DBeaver非常简单,可以从其Github页面https://github.com/dbeaver/dbeaver下载对应平台的安装包,按照指引进行安装即可。
六、总结
DBeaver以其强大的功能和易用性赢得了许多开发者和数据库管理员的喜爱。作为一款开源项目,它也积极欢迎社区的贡献和反馈。无论您是数据库新手,还是经验丰富的专家,DBeaver都值得一试。
对于每一位涉足数据库领域的工程师来说,DBeaver无疑是一个值得探索和使用的工具。它连接了数据库的世界,使得管理和操作变得前所未有的简单。而它所代表的,也是开源社区力量的又一次展现。
开源让世界更美好,DBeaver让数据库管理更精彩!
到顶部