推荐一款美观的开源社区系统


推荐一款开源社区系统,该系统基于主流的 Java Web 技术栈,如果你是一名 Java 新手掌握了基本 JavaEE 框架知识,可以拿本项目作为练手项目。
开源社区系统功能还算完善包含发布帖子、发布评论、私信、系统通知、点赞、关注、搜索、用户设置、数据统计等模块。


系统截屏
登录页面

帖子发布

文本编辑器

帖子管理

私信管理

该系统功能列表:

部署架构

该项目的作者还列举了各功能的逻辑讲解,非常详细。这也是推荐这个开源项目比较重要的原因。
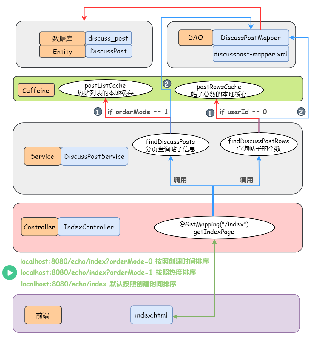
分页显示所有的帖子  
支持按照 “发帖时间” 显示  
支持按照 “热度排行” 显示(Spring Quartz)  
将热帖列表和所有帖子的总数存入本地缓存 Caffeine(利用分布式定时任务 Spring Quartz 每隔一段时间就刷新计算帖子的热度/分数 — 见下文,而 Caffeine 里的数据更新不用我们操心,它天生就会自动的更新它拥有的数据,给它一个初始化方法就完事儿)

该项目的开源地址为:
开源地址:https://github.com/Veal98/Echo
逛逛 GitHub 每天推荐一个好玩有趣的开源项目。历史推荐的开源项目已经收录到 GitHub 项目,欢迎 Star:
历史盘点:https://github.com/Wechat-ggGitHub/Awesome-GitHub-Repo
推荐阅读
1. GitHub 上有什么好玩的项目?
2. 推荐一款高颜值网易云播放器
3. 基于 Spring Boot 的百度云高仿项目
4. 盘点百度 4 个牛逼哄哄的开源项目
到顶部