继续操作前请注册或者登录。

用NAS搭建一个国产老牌开源项目管理软件—禅道


封面
前言
前几天有人叫我写一下禅道,其实没啥写头,禅道作为一款很成熟的国产开源项目管理软件,不管是官网还是第三方个人,都已经有很完善的教程了。但是一贯宠粉的我肯定还是想着给粉丝们安排一下。首先说一下什么是禅道,毕竟并不是大多数人都接触过这一类项目。「禅道」——国产开源项目管理软件。它集产品管理、项目管理、质量管理、文档管理、组织管理和事务管理于一体,是一款专业的研发项目管理软件。目前分为了开源版、企业版、旗舰版三个版本,具体的版本差异大家可以去官网查询。
部署
今天的部署机为绿联dx4600,项目管理软件一向比较吃资源,绿联DX4600采用的主流N5105搭配8G的内存也是完全够用了。
打开绿联的docker,在镜像管理的镜像仓库中搜索easysoft/zentao,版本选择latest就可以了。pro开头的是旗舰版,biz开头的是企业版,纯数字的是开源版,目前最新的是18.4,不过还是测试版。
容器拉取
在docker文件夹中,创建一个新文件夹zentao,并在其中建两个子文件夹,分别是data和pms。绿联默认是没有docker文件夹的,所以需要我们自己建一个docker文件夹用于设置容器的各种映射目录。
准备工作
随后新建容器,勾上创建后启动容器然后设置存储路径,docker/zentao/data挂载路径为/var/lib/mysql用于存储数据库文件;docker/zentao/pms挂载路径为/www/zentaopms,用于存放禅道代码。(记得选上读写)
映射文件
端口方面新建容器端口80与3306,本地端口随意,不冲突即可。
端口设置
当然如果没有特殊情况,你也可以选择不暴露数据库端口,如果暴露了记得去环境变量中修改一下密码,默认为123456。设置好之后启动容器,如果是本地环境,直接在绿联的docker中可以快捷访问,如果是外网则需要配合你的公网IP或者域名了,地址输入后便是禅道的安装界面了。
安装界面
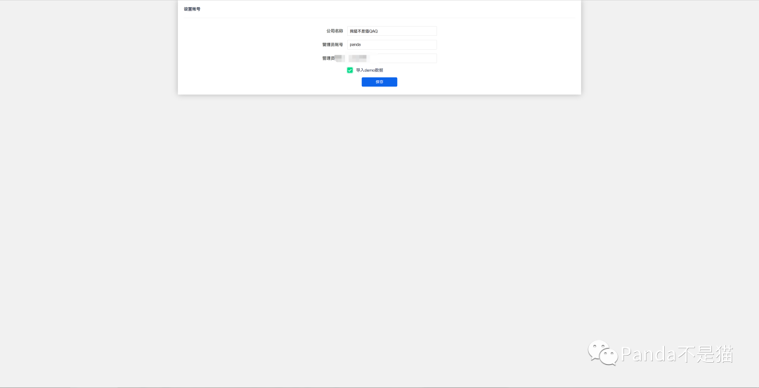
然后一直下一步,中间弹出一些设置项根据自己情况设置就行了,最后设置公司名字与管理员账号与密码,可选择导入demo数据,如果自用可以选择不导入,我这里为了演示就直接导入了。
设置
体验
再次输入地址便能进入登录界面了,登录界面会直接显示你设置的公司名。(如果你在设置管理员密码时位数小于8位,首次登录后会提示你属于弱密码重新设置新密码)
登录界面
登录成功就能看到主界面了,整体UI和主控面板很清爽,主业默认名叫地盘,其实就是总的数据看板,想要的信息一目了然。
主界面
多的功能不多说了,自行研究吧,毕竟项目管理软件功能过于多与复杂了。这里提一个我觉得不错的功能便是统计中的年度总结,会自动弹出一个新的可视化数据网页,真的很不错。
可视化统计
总结
禅道作为国产老牌的项目管理软件,在整体的界面审美与功能上面已经优化多年了,小型的企业或者公司在人数不多的情况下完全是可以使用开源版本的。以上便是本期的全部内容了,如果你觉得还算有趣或者对你有所帮助,不妨点赞收藏,最后也希望能得到你的关注,咱们下期见!公众号:Panda不是猫,关注后发送【熊猫】获取加群方式哦!!!
到顶部